Docs.rs
rsactor-0.14.1
Platform
aarch64-apple-darwin
aarch64-unknown-linux-gnu
i686-pc-windows-msvc
x86_64-pc-windows-msvc
x86_64-unknown-linux-gnu
Feature flags
docs.rs
About docs.rs
Badges
Builds
Metadata
Shorthand URLs
Download
Rustdoc JSON
Build queue
Privacy policy
Rust
Rust website
The Book
Standard Library API Reference
Rust by Example
The Cargo Guide
Clippy Documentation
rsactor 0.14.1
A Simple and Efficient In-Process Actor Model Implementation for Rust.
Crate
Source
Builds
Feature flags
Documentation
..
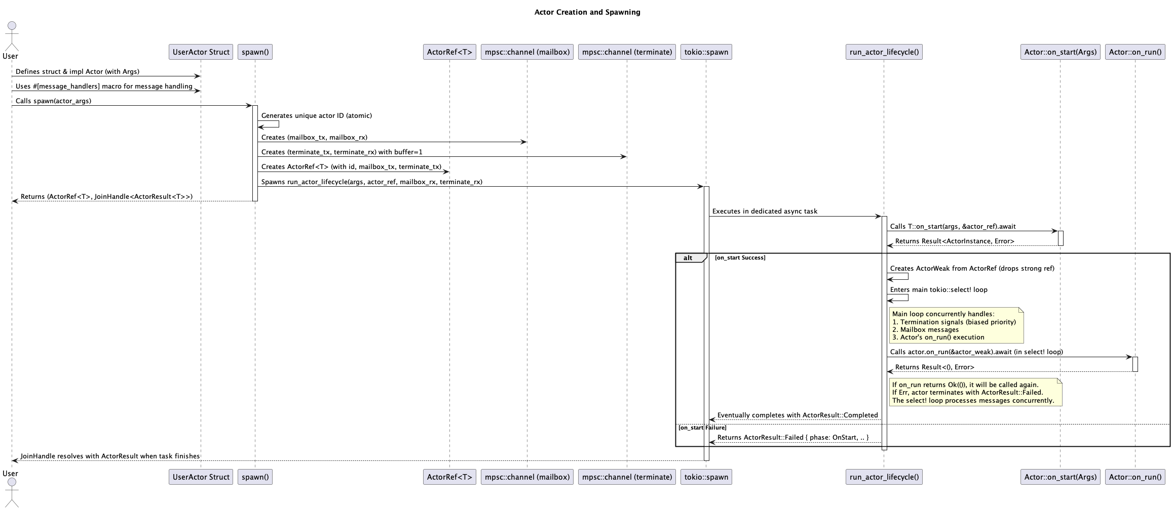
Actor Creation and Spawning.png
Actor Lifecycle.png
Actor Termination.png
actor_model.md
Architecture.md
best_practices.md
creation.puml
deadlock_detection.md
debugging_guide.md
Error Handling.png
error_handling.puml
FAQ.md
getting_started.md
handler_traits_design.md
lifecycle.puml
Message Passing.png
message_passing.puml
metrics.md
tell_error_logging.md
termination.puml
tracing.md
Type Safety System.png
type_safety.puml